Цифровая экосистема мониторинга карьерных траекторий выпускников вузов как инструмент повышения эффективности трудоустройства
Свазян А.А.1
, Ермакова А.Н.1
, Кондратьев Н.Н.1
, Березницкий А.С.1 ![]()
1 Ставропольский государственный аграрный университет, Ставрополь, Россия
Скачать PDF | Загрузок: 40
Статья в журнале
Экономика труда (РИНЦ, ВАК)
опубликовать статью | оформить подписку
Том 13, Номер 3 (Март 2026)
Эта статья проиндексирована РИНЦ, см. https://elibrary.ru/item.asp?id=90345656
Аннотация:
В условиях ускоряющейся трансформации рынка труда университетам требуется более точная и сопоставимая информация о карьерных траекториях выпускников, поскольку разовые опросы и фрагментарные цифровые каналы не обеспечивают устойчивого мониторинга и затрудняют оценку результативности образовательных программ. Цель исследования заключается в обосновании и описании цифровой экосистемы мониторинга карьерных траекторий выпускников высших учебных заведений как инструмента повышения эффективности трудоустройства. Методика исследования основана на анализе научных подходов к мониторингу трудоустройства, системном проектировании и функционально-архитектурном моделировании цифровой экосистемы с последующей детализацией пользовательских сценариев и показателей. Сформирована модульная платформа TalentSpot, объединяющая академические сведения, карьерную активность и взаимодействия с работодателями в едином информационном пространстве на основе унифицированного цифрового профиля и фиксации изменений статуса занятости в виде последовательности событий. Представлена многоуровневая архитектура решения, включающая интеграцию с внешними системами, пользовательские интерфейсы, серверную обработку и хранилище данных, что позволяет автоматически формировать аналитические отчёты и показатели. Раскрыты механизмы наполнения экосистемы данными через личный кабинет обучающегося, где реализованы создание и актуализация резюме, поиск вакансий, управление откликами и статусами отбора, коммуникации с работодателем, автоматизация первичного интервью с использованием диалогового программного агента, а также подтверждение компетенций посредством тестирования. Практический результат заключается в повышении пригодности данных для управленческой аналитики, сокращении трудоёмкости мониторинга и росте эффективности кооперации между университетом, выпускниками и работодателями
Ключевые слова: цифровая экосистема, мониторинг карьерных траекторий, трудоустройство выпускников, цифровой профиль, аналитика данных, взаимодействие с работодателями
JEL-классификация: J24, J62, I23, I28, C82
Введение
Повышение эффективности трудоустройства выпускников и обеспечение надежного мониторинга их профессиональных траекторий в настоящее время относятся к числу приоритетных задач управления качеством в высшей школе и согласования компетенций выпускников с реальными запросами рынка труда. Рынок труда ускоренно меняется под воздействием цифровой трансформации занятости и организации труда, что усиливает риски несоответствия компетенций выпускников требованиям работодателей и повышает стоимость ошибок управленческих решений в вузах [17, 10]. На этом фоне возрастает практическая значимость данных о реальных карьерных траекториях выпускников — не как формальной отчётности, а как основы для корректировки образовательных программ, развития партнёрств и снижения кадровых дисбалансов [11, 18]. Отдельные кризисные факторы последних лет показали, что первые шаги выпускников на рынке труда сопровождаются дополнительными барьерами и требуют новых механизмов взаимодействия образовательных организаций, работодателей и институтов содействия занятости [1, 2].
Современная научная литература предлагает широкий спектр решений и подходов, применяемых в области содействия трудоустройству и анализа карьерных траекторий выпускников: от изучения факторов и барьеров трудоустройства и оценки институциональной инфраструктуры рынка труда до разработки моделей взаимодействия «университет — работодатель», организационных практик центров карьеры, инструментов оценки эффективности вузов и цифровых механизмов фиксации и интерпретации данных о занятости и компетенциях, включая цифровые профили, информационно-цифровые среды, системы сопровождения карьеры, электронные портфолио и персонализированные системы карьерного консультирования и рекомендаций. В современной российской научной литературе прослеживается отчетливый переход от анализа разрозненных мероприятий в сфере занятости к исследованию системных механизмов управления, базирующихся на единых информационных массивах и устойчивых формах кооперации образовательных организаций с бизнес-сообществом, в частности через внедрение инфраструктурных решений и партнерских моделей [2, 3, 13]. Значительное число исследований акцентирует внимание на территориальной дифференциации при трудоустройстве выпускников и анализе статистических индикаторов занятости, что создает основу для учета региональной специфики рынка труда при выработке управленческих решений как на уровне вузов, так и на уровне субъектов РФ [4, 5]. Параллельно формируется направление, в рамках которого карьерные службы университетов функционируют не только как сервисная поддержка студентов, но и как значимый институт воспроизводства кадрового потенциала и канал устойчивого диалога с работодателями, нацеленный на развитие профессиональных связей и долгосрочное сопровождение карьеры выпускников [7, 8, 15, 16]. В научных работах всё более выраженный интерес проявляется к эволюции требований, предъявляемых рынком труда к начинающим специалистам, и к значению карьерной компетентности для их успешной адаптации. При этом оценка эффективности деятельности вузов всё теснее увязывается с конкретными, измеримыми результатами, такими как уровень трудоустройства и закрепляемость выпускников на первых рабочих местах [11, 14]. Наконец, развиваются подходы к цифровому сопровождению взаимодействия образования и занятости, где центральными инструментами выступают цифровой профиль и минимально достаточный набор персональных данных для предоставления сервисов и принятия решений, а также информационно-цифровые среды, ориентированные на поддержку трудоустройства и карьерного развития [6, 9, 10, 17]. Отдельным трендом являются «экосистемные» формы кадрового партнёрства, связывающие университеты, работодателей и региональные контуры инновационного развития [12].
Зарубежная литература усиливает эти тренды за счёт прикладных цифровых решений. Разработаны модели обмена данными и управления потоками информации в системах взаимодействия с выпускниками и выпускными сообществами, опирающихся на методы «картирования знаний» и анализа информационных потоков [20], а также предлагаются подходы к проектированию и развитию систем сопровождения карьеры на протяжении жизни, где важны согласование процессов, роли участников и архитектура сервисов [20]. Активно развиваются персонализированные системы карьерного консультирования и планирования, включая веб-системы поддержки принятия решений [24], «умные» системы персонального карьерного планирования [21], мобильные приложения карьерного консультирования, влияющие на уверенность в карьерном выборе на переходе к высшему образованию [22], и персонализированные рекомендательные системы выбора карьерного направления на основе данных о пользователе [23, 27]. Дополняют картину систематизации работ обзоры, показывающие рост интереса к применению методов анализа данных для исследования карьерных траекторий и трудоустройства, но одновременно фиксирующие фрагментарность данных и неоднородность источников [25]. Важным направлением становится развитие электронных портфолио как инструмента фиксации результатов обучения, рефлексии и формирования цифровой готовности, а также как потенциального источника данных о профессиональном становлении [26].
При всей широте обозначенных подходов в литературе остаётся недостаточно проработанным вопрос построения именно цифровой экосистемы мониторинга карьерных траекторий выпускников, которая одновременно решает три взаимосвязанные задачи: обеспечивает непрерывный и верифицируемый сбор событийных данных о карьерной активности выпускника, связывает эти данные с академическими результатами и компетенциями внутри университетских информационных систем и предоставляет университету аналитический контур для оценки эффективности образовательных программ в логике «компетенции — траектория — трудоустройство» [6, 9, 10, 11, 17, 25]. Существующие исследования, как правило, либо концентрируются на факторах трудоустройства, институциональных ограничениях и инфраструктурных условиях рынка труда [1, 2, 3, 4, 5, 14, 18], либо рассматривают организационные механизмы центров карьеры и коммуникаций с работодателями [8, 15, 16], либо предлагают отдельные цифровые инструменты сопровождения и рекомендаций (веб-сервисы, мобильные приложения, рекомендательные системы, электронные портфолио), которые решают локальные задачи пользователя, но не формируют «длинный» интегрированный контур мониторинга и управленческой аналитики для вуза [21, 22, 23, 24, 26, 27]. Следствием сложившейся ситуации становится методологический и технологический разрыв: массивы данных о занятости выпускников, сведения об их образовательной траектории и возможность устойчивого анализа долгосрочных карьерных исходов существуют изолированно друг от друга. Это не позволяет в полной мере оценивать результаты подготовки в их привязке к реальным запросам работодателей [12, 13, 19, 20].
В качестве решения обозначенной проблемы предлагается разработка цифровой экосистемы мониторинга карьерных траекторий выпускников, ориентированной на повышение эффективности трудоустройства. Её ключевая особенность — объединение академических данных, сведений о карьерной активности студентов и информации о потребностях работодателей в едином информационном пространстве. Основой интеграции выступает унифицированный цифровой профиль, а механизмом обеспечения непрерывности — событийная фиксация изменений карьерного статуса. Тем самым реализуется переход от эпизодических замеров к постоянно обновляемому и верифицируемому информационному потоку, формирующему базу для сквозной аналитики и принятия управленческих решений на уровне образовательных программ и партнёрских коммуникаций.
Цель исследования заключается в концептуальном обосновании, описании функциональной логики и архитектуры предлагаемой цифровой экосистемы, обеспечивающей непрерывный мониторинг карьерных траекторий выпускников. Её внедрение призвано повысить достоверность информации о занятости и создать условия для аналитической оценки того, насколько успешно образовательные программы готовят специалистов к реальным запросам рынка труда. Для достижения цели решаются задачи уточнения требований к данным и показателям мониторинга, описания механизма формирования цифрового профиля и событийного контура, раскрытия ключевых пользовательских и аналитических модулей экосистемы и обоснования ожидаемых организационно-экономических эффектов для университета, обучающихся и работодателей.
Основная часть
Сложившаяся практика сбора данных о занятости выпускников российских высших учебных заведений демонстрирует устойчивое противоречие между формальными отчётными показателями и реальной ситуацией на рынке труда. Иллюстрацией ограничений эпизодических методов выступают результаты разовых опросов выпускников. Так, Центр карьеры Всероссийской академии внешней торговли Министерства экономического развития РФ (ВАВТ) проводил исследование в июне 2024 года методом анкетирования. В опросе приняли участие 510 выпускников, что составляет 96,2% от общего числа выпускников этого года (в том числе 409 бакалавров и 101 магистр). По данным этого опроса, 88,2% респондентов удовлетворены уровнем профессиональной подготовки, 11,4% — удовлетворены не в полной мере, 0,4% — не удовлетворены. Средний балл удовлетворенности составил 4,65 по шкале 0–5, при этом оценка практических знаний и умений ниже — 4,20 [28].
Схожая ситуация видна на материалах внутренних мониторингов, когда вуз собирает крупный массив данных, но значительная часть выпускников находится в «переходных» статусах, которые по-разному учитываются в отчётности. Например, в отчёте РУДН по мониторингу выпускников 2023 года указано: общий выпуск составил 5 991 человек (из них 4 466 — граждане РФ и 1 525 — иностранные граждане), при этом в рамках мониторинга было опрошено 4 421 российских выпускника. В агрегированной таблице показателей отчёта зафиксировано, что трудоустроены 2 825 выпускников (из них 2 696 граждан РФ и 129 иностранных выпускников, трудоустроенных в РФ), а также выделены отдельные категории: применяющие режим «налог на профессиональный доход» — 60 человек, зарегистрированные как индивидуальные предприниматели — 71 человек. Кроме того, к «прочим видам деятельности» отнесены, в частности, продолжающие обучение — 1 538 человек (из них 1 083 продолжают обучение в РУДН и 455 — вне РУДН) и находящиеся в отпуске по уходу за ребёнком — 77 человек. При этом в отчёте отдельно отмечено, что доля трудоустроенных российских выпускников по принятой методике расчёта составляет 91%, что показывает, насколько итоговый показатель зависит от правил исключения/включения «переходных» статусов [29].
Существующие цифровые платформы (коммерческие порталы и отраслевые кадровые ресурсы) функционируют изолированно от образовательных организаций и не формируют единого «длинного» контура наблюдения. Дополнительным симптомом разрыва является то, что на крупных порталах измерение активности пользователя часто привязано к коротким интервалам. Например, hh.ru показывает статистику по резюме за последние 7 дней, а в техническом описании рекомендательных механизмов hh.ru указывается, что для пользователей, которые не обновляли резюме и не заходили на сайт больше двух лет, часть расчётов не выполняется — что иллюстрирует риск накопления неактуальных профилей и «неактивных» учётных записей [31, 32].
Наконец, даже когда данные о трудоустройстве собираются и агрегируются, они нередко остаются «внутри контуров» отдельных организаций и не связываются с данными об образовательных программах и компетенциях. Так, в отчёте РУДН по выпуску 2024 года приведены количественные данные, показывающие распределение трудоустройства по работодателям (например, ПАО «Сбербанк» — 24 выпускника, ГБУ «Мосветобъединение» — 13, АНО «ТВ-Новости» — 12, Банк ВТБ — 12, «Яндекс» — 11, ГК «ПИК» — 10), а также отмечено, что 978 выпускников были трудоустроены в организациях — постоянных партнёрах университета, и 158 выпускников начали карьеру в РУДН. Эти цифры могут использоваться для управленческой аналитики, но без интеграции с профилями компетенций и данными образовательного процесса они не обеспечивают оценки эффективности программ на уровне «компетенции → трудоустройство» [30].
Проблема усугубляется низкой мотивацией студентов к поддержанию актуальности своих профилей на подобных ресурсах, что ведёт к быстрому устареванию сведений и формированию так называемых «мёртвых» учётных записей. В результате управленческие решения в сфере образования принимаются в условиях информационной неопределённости, а структурный разрыв между подготовкой кадров и потребностями экономики сохраняется.
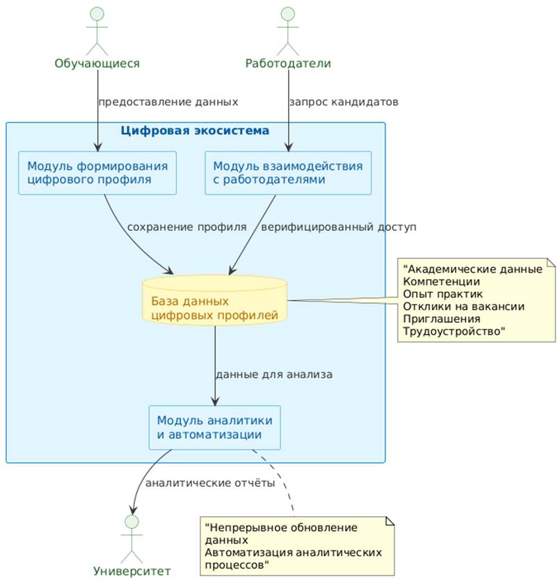
В качестве метода преодоления обозначенных ограничений предлагается создание цифровой экосистемы, интегрирующей академические данные обучающихся, их карьерную активность и потребности работодателей в едином информационном пространстве. Разработанное нами решение TalentSpot представляет собой модульную программную платформу, архитектура которой построена на принципах непрерывного обновления данных и автоматизации аналитических процессов (рисунок 1).
Рисунок 1 – Концептуальная схема цифровой экосистемы мониторинга карьерных траекторий выпускников
* Разработано авторами
В основе функционирования системы лежит формирование унифицированного цифрового профиля обучающегося, который аккумулирует сведения об освоенных компетенциях, результатах промежуточной аттестации, опыте прохождения практик, а также о взаимодействии с потенциальными работодателями — откликах на вакансии, приглашениях на собеседования и фактах трудоустройства. Работодатели, выступающие индустриальными партнёрами университета, получают верифицированный доступ к базе кандидатов, соответствующих их отраслевым запросам. При этом техническая реализация платформы, основанная на использовании реляционных баз данных и очередях обработки событий, позволяет фиксировать каждое изменение карьерного статуса пользователя в момент его возникновения без необходимости ручного ввода информации сотрудниками вуза (рисунок 2).
Рисунок 2 – Архитектура цифровой экосистемы мониторинга карьерных траекторий
* Разработано авторами
Архитектура предлагаемой цифровой экосистемы построена по многоуровневому принципу и обеспечивает разделение функциональных зон и масштабируемость решения. Блок интеграции с внешними системами включает платформы работодателей, внутренние информационные системы высших учебных заведений и государственные порталы. Данный слой обеспечивает бесшовный обмен данными между экосистемой и существующей цифровой инфраструктурой рынка труда и образования. Клиентский уровень представлен веб-интерфейсом, разработанным с использованием современного фреймворка React, а также мобильными приложениями, что обеспечивает доступность платформы для всех категорий пользователей с различных устройств. Серверный уровень составляет ядро платформы и включает следующие ключевые компоненты. API-шлюз, реализованный на Django REST Framework, обеспечивает единую точку входа для всех запросов, маршрутизацию и управление доступом. Очередь событий на базе RabbitMQ позволяет обрабатывать асинхронные события карьерной активности пользователей. Система кэширования Redis обеспечивает высокую производительность при работе с часто запрашиваемыми данными. Функциональные модули платформы — модуль вакансий и откликов, модуль аналитики и отчётности, модуль управления цифровыми профилями — реализуют бизнес-логику системы и автоматизируют ключевые процессы карьерного сопровождения. Уровень данных представлен основной базой данных на PostgreSQL, обеспечивающей надёжное хранение цифровых профилей, истории событий и данных о вакансиях, а также специализированным хранилищем для сформированных аналитических отчётов.
Представленная архитектура реализует сквозной цифровой контур, в котором данные о карьерных траекториях обучающихся автоматически фиксируются на уровне взаимодействия с работодателями, проходят аналитическую обработку и поступают в распоряжение университета в форме структурированных отчётов.
Ключевым элементом, обеспечивающим наполнение данного контура актуальными данными, выступает интерфейс взаимодействия с основным источником информации — обучающимся. Исходные данные о карьерной активности обучающегося формируются преимущественно через его личный кабинет, выступающий основным интерфейсом взаимодействия с экосистемой. На этом уровне вводятся и актуализируются первичные сведения, которые в дальнейшем направляются в аналитический контур платформы и используются при формировании отчетности. Функциональная структура личного кабинета охватывает все ключевые сценарии карьерного поведения: поиск и подбор вакансий, составление и поддержку резюме в актуальном состоянии, фиксацию откликов и полученных приглашений, а также доступ к справочным материалам и управлению параметрами учетной записи (рисунок 3).
Рисунок 3 – Интерфейс личного кабинета студента на платформе TalentSpot
* Разработано авторами
Внутри кабинета предусмотрен раздел «Обзор», выполняющий роль персональной аналитической панели. На ней в наглядной форме представлена динамика интереса со стороны работодателей к профилю пользователя, а также агрегированные показатели его карьерной активности. В данном разделе отражаются количественные данные по просмотрам, откликам и приглашениям, функционирует лента событий, фиксирующая действия пользователя и внесенные изменения в информацию — например, загрузку обновленной версии резюме или добавление видеовизитки. Дополнительно в интерфейсе предусмотрены подсказки и обучающие материалы, помогающие корректно заполнить резюме и работать с шаблонами, а также инструменты самоорганизации — список избранных вакансий и отображение последних откликов. Наличие такой обратной связи формирует у пользователя устойчивую практику регулярного обновления профиля, что снижает риск быстрого устаревания сведений и повышает достоверность данных мониторинга.
В дополнение к разделу «Обзор» личный кабинет включает инструменты, которые обеспечивают полноту цифрового профиля и формируют событийные данные для мониторинга трудоустройства. Во-первых, реализован конструктор резюме, позволяющий создавать несколько резюме под разные карьерные цели, автоматически подгружать часть данных из профиля, заполнять структурированные разделы (основная информация, опыт работы, образование, ключевые навыки, владение языками, дополнительное образование, рекомендации), а также сохранять резюме как черновик или публиковать его для работодателей (рисунок 4).
Рисунок 4 – Экранные формы конструктора резюме
* Разработано авторами
Предусмотренная в платформе возможность загрузки видеорезюме и настройки параметров доступа к материалам позволяет кандидату более полно представить свой профессиональный профиль, а также упрощает начальный этап коммуникации с потенциальным работодателем.
Дополнительный функциональный блок личного кабинета посвящён работе с вакансиями и отслеживанию откликов. В нём реализованы механизмы фильтрации предложений по заданным критериям и отправки отклика с возможностью выбора подходящего резюме и формирования сопроводительного письма (рисунок 5).
Рисунок 5 – Экранные формы поиска вакансий и направления откликов
* Разработано авторами
Любое взаимодействие пользователя с вакансиями фиксируется платформой в формате регистрируемых событий. В соответствующей записи сохраняются основные параметры: идентификаторы вакансии и организации-работодателя, тип инициативы (самостоятельный отклик либо поступившее приглашение), текущая стадия рассмотрения заявки и дата последнего обновления статуса. Благодаря такой схеме формируется хронологически упорядоченная картина профессиональной активности пользователя, выступающая основой для последующего анализа данных и генерации отчётных материалов (рисунок 6).
Рисунок 6 – Панель управления откликами и визуализация стадий отбора кандидата
* Разработано авторами
Для обеспечения прямых контактов между обучающимися и работодателями цифровая среда оснащена интегрированными средствами коммуникации. Использование встроенного мессенджера и механизма автоматического сохранения истории переписки позволяет вести все обсуждения, связанные с трудоустройством, непосредственно внутри платформы, не прибегая к сторонним каналам связи.
Дополнительно в системе предусмотрена возможность проведения первичных собеседований в автоматизированном формате с помощью диалогового агента. Такой программный модуль последовательно задаёт кандидату вопросы и фиксирует полученные ответы, интегрируя их в общую структуру этапов отбора (рисунок 7).
Рисунок 7 – Алгоритм проведения автоматизированного первичного собеседования
* Разработано авторами
Работодатель, использующий данный инструмент, предварительно настраивает параметры отбора, определяет требования к соискателю и формирует список вопросов для оценки. По завершении диалоговой сессии система анализирует полученные ответы и на основе их сопоставления с заданными критериями принимает решение. В случае положительного результата кандидат получает возможность перейти к следующей стадии отбора. При несоответствии установленным требованиям фиксируется отказ с указанием причины, а данные соискателя сохраняются в базе для рассмотрения в рамках будущих вакансий (рисунок 8).
Рисунок 8 – Интерфейс первичного интервью с использованием чат-бота
* Разработано авторами
Использование автоматизированного сценария отбора позволяет уменьшить издержки на первичную обработку кандидатов и одновременно делает данные мониторинга более информативными, поскольку каждый шаг взаимодействия фиксируется в виде стандартизированных событий, например установление контакта с работодателем, проведение интервью, прохождение проверочных процедур, получение предложения о работе и фактическое начало трудовой деятельности. С целью повышения достоверности данных о приобретённых компетенциях в структуру личного кабинета интегрирован сертификационный модуль. В его рамках размещаются тестовые задания, а итоги их выполнения сохраняются для последующего анализа и использования в качестве подтверждения квалификации (рисунок 9).
Рисунок 9 – Интерфейс модуля сертификации и проверки компетенций
* Разработано авторами
Для работодателей результаты успешного прохождения сертификации служат дополнительным ориентиром при оценке потенциального сотрудника. Университет, в свою очередь, получает возможность сопоставлять образовательные достижения студентов с реальными потребностями рынка в рамках комплексной аналитики. Чтобы поддерживать вовлечённость пользователей и обеспечивать свежесть данных, в системе действует мотивационный механизм, основанный на накоплении рейтинга и начислении баллов за карьерную активность — например, за отклики на вакансии или участие в собеседованиях. Подобный механизм стимулирует пользователей поддерживать актуальность информации в своём профиле, минимизируя вероятность появления неактивных учётных записей и способствуя повышению достоверности данных, используемых для мониторинга (рисунок 10).
Рисунок 10 – Рейтинговая система и накопления баллов как способ мотивации пользователей
* Разработано авторами
Практическая реализация описанных решений ведёт к созданию динамически обновляемого и подтверждаемого информационного массива. Наличие такой базы открывает возможности для наблюдения за изменениями в уровне занятости выпускников и проведения анализа структурных сдвигов в их профессиональном развитии на продолжительных временных интервалах.
Платформа фиксирует не только факты официального трудоустройства, но и иные формы профессиональной реализации, в том числе работу по договорам гражданско-правового характера, деятельность в качестве индивидуального предпринимателя, а также самозанятость. Такой подход позволяет существенно расширить границы мониторинга и повысить надёжность статистических выводов. По мере накопления событий фиксируются изменения в профессиональном пути выпускника: переходы между организациями, изменение должностных ролей, участие в программах повышения квалификации, а также перемещение в близкие профессиональные области. Такая событийная история делает возможным анализ того, как результаты подготовки и сформированные компетенции реализуются в практической деятельности и в какой мере они сохраняют востребованность на разных этапах карьерного развития.
Получаемый эффект от внедрения цифровой экосистемы проявляется на нескольких уровнях и связан прежде всего с повышением управляемости образовательного процесса. Университету не требуется запускать периодические трудозатратные кампании по сбору сведений, поскольку ключевые показатели формируются автоматически на основе данных, возникающих в ходе взаимодействия участников внутри платформы. В частности, становится возможным регулярное получение сопоставимых метрик, характеризующих трудоустройство по профилю подготовки, устойчивость занятости выпускников и степень их вовлечённости в региональный рынок труда, что повышает обоснованность решений по корректировке образовательных программ и развитию партнёрских связей. Центры карьеры освобождаются от функций «ручного» администрирования и получают возможность сосредоточиться на стратегических задачах — анализе востребованности конкретных компетенций, прогнозировании кадровых рисков и адресном сопровождении студентов. Обучающиеся, в свою очередь, обретают инструмент для планирования профессионального развития, основанный на реальных сигналах рынка труда. Работодатели получают доступ к прозрачному и квалифицированному кадровому резерву, сформированному с учётом их отраслевой специфики. На уровне системы высшего образования в целом создаются предпосылки для перехода от формального контроля трудоустройства к управлению, основанному на данных, что соответствует приоритетам государственной политики в сфере цифровизации экономики и развития кадрового потенциала страны.
Заключение
Достоверный мониторинг карьерных траекторий выпускников остаётся критически важным элементом управления качеством высшего образования, поскольку именно он позволяет оценивать результативность образовательных программ через реальные комплексные показатели рынка труда, а не через разовые отчётные срезы. На практике сбор сведений о занятости выпускников нередко опирается на эпизодические контакты и разрозненные цифровые каналы, из-за чего данные быстро устаревают, трудно поддаются проверке и слабо пригодны для аналитики, необходимой университетам и работодателям. В этих условиях востребованы решения, которые обеспечивают непрерывное накопление карьерных событий, согласование информации из разных источников и возможность последующей интерпретации результатов подготовки в связке с трудоустройством.
Полученные результаты состоят в разработке и описании цифровой экосистемы мониторинга карьерных траекторий выпускников вузов как инструмента повышения эффективности трудоустройства. Концепция экосистемы основана на объединении образовательных сведений, карьерной активности и взаимодействий с работодателями в едином цифровом контуре на базе унифицированного профиля пользователя и событийной модели фиксации изменений карьерного статуса. Предложенная архитектура поддерживает полный цикл работы с данными — от пользовательского ввода и интеграции с внешними системами до серверной обработки и хранения — и тем самым создаёт основу для формирования сопоставимых показателей и управленческой аналитики.
Практическая значимость предложенной цифровой экосистемы выражается в том, что университет получает инструмент перехода от разрозненных процедур контроля к непрерывному мониторингу карьерных траекторий и формированию доказательной аналитической базы для управления образовательными программами. Экосистема позволяет учитывать различные формы занятости и отслеживать изменения статусов во времени, а также сопоставлять карьерные результаты с образовательными характеристиками и требованиями рынка труда. Для работодателей формируется более прозрачный контур подбора и взаимодействия с кандидатами, а для студентов — понятная среда карьерного сопровождения и фиксации достижений. В итоге создаются условия для повышения эффективности трудоустройства выпускников и для уменьшения разрыва между подготовкой кадров и потребностями экономики.
Источники:
2. Ахмедов Ф.К. Механизмы влияния институциональных факторов на инфраструктуру рынка труда // Экономика труда. – 2023. – № 12. – c. 1829-1840. – doi: 10.18334/et.10.12.119880.
3. Ахмедов Ф.К., Шубенкова Е.В. Инфраструктура рынка труда: типология и воздействие ее элементов на социально-трудовые отношения на рынке труда // Экономика труда. – 2024. – № 1. – c. 11-24. – doi: 10.18334/et.11.1.120139.
4. Багдасарова Д. Г., Брыкин Ю. В., Рудницкая А. П., Шулдяков А. В. Кадровое распределение и закрепление выпускников государственных образовательных организаций высшего образования в современной экономике труда // Экономика труда. – 2026. – № 1. – c. 81-100. – doi: 10.18334/et.13.1.124468.
5. Балашова Н.В. Трудоустройство выпускников в Иркутской области: обзор статистических материалов // Экономика труда. – 2022. – № 5. – c. 1005-1018. – doi: 10.18334/et.9.5.114639.
6. Бельская Е.Я., Шолохова И.И. Информационно-цифровая среда содействия трудоустройству выпускников инженерного университета // Известия Самарского научного центра Российской академии наук. Социальные, гуманитарные, медико-биологические науки. – 2023. – № 1. – c. 5-11. – doi: 10.37313/2413-9645-2023-25-88-5-11.
7. Борисова А.А., Белоногов А.А. Трудоустройство выпускников вузов: смена приоритетов поиска профессиональной реализации // Экономика труда. – 2022. – № 3. – c. 675-688. – doi: 10.18334/et.9.3.114327.
8. Борисова А. А., Ростовцев К. В., Дихтеренко А. С. Воспроизводство трудовых ресурсов: роль центра трудоустройства и карьеры в обеспечении профильной занятости выпускников университета // Экономика труда. – 2023. – № 6. – c. 879-892. – doi: 10.18334/et.10.6.117961.
9. Долганова О.И., Васильева Е.В., Рябов Д.А. Цифровой профиль гражданина: необходимый и достаточный набор персональных данных // Вопросы инновационной экономики. – 2022. – № 3. – c. 1523-1540. – doi: 10.18334/vinec.12.3.116277.
10. Еникеева С.Д. Высшее образование и сфера труда в цифровой экономике: новый механизм взаимодействия // Вестник Московского университета. Серия 6. Экономика. – 2021. – № 4. – c. 202–217. – doi: 10.38050/013001052021410.
11. Лопухин А.М. Эффективность оценки учреждений высшего образования на примере университета в моногороде // Управление наукой: теория и практика. – 2025. – № 1. – c. 55-66. – doi: 10.19181/smtp.2025.7.1.4.
12. Никулина Ю. Н., Гришин К. Е. Влияние экосистемы кадрового партнерства на инновационное развитие региона // Вопросы инновационной экономики. – 2022. – № 1. – c. 551-570. – doi: 10.18334/vinec.12.1.114263.
13. Подвербных О. Е., Охоткин К. Г., Кукушкин С. Г., Дятлов Д. В. Формирование партнерских отношений наука – производство – образование в современных условиях: организационно-экономический аспект // Креативная экономика. – 2023. – № 8. – c. 2839-2858. – doi: 10.18334/ce.17.8.118771.
14. Сербина Н.В. Проблема трудоустройства выпускников вузов: карьерная компетентность как условие их адаптации к рынку труда // Экономика труда. – 2021. – № 12. – c. 1501-1512. – doi: 10.18334/et.8.12.113977.
15. Столярова А.Н., Петросян А.Д., Боташева Л.С., Терсков Д.А. Организация центров трудоустройства и карьеры в ВУЗе как фактор обеспечения кадровой безопасности // Вестник Российской академии естественных наук. – 2024. – № 4. – c. 28–38. – doi: 10.52531/1682-1696-2024-24-4-28-38.
16. Сысоева Е.А., Мальцева И.Ф. Алгоритм эффективных коммуникационных связей кадровых служб промышленных предприятий с университетом // Экономика промышленности. – 2024. – № 1. – c. 50–58. – doi: 10.17073/2072-1633-2024-1-1230.
17. Тонких Н.В., Квашнина К.В., Катаев В.А. Цифровизация занятости и организации труда: оценка интенсивности // Экономика труда. – 2022. – № 7. – c. 1167–1180. – doi: 10.18334/et.9.7.114974.
18. Умнов В. А. Проблемы гармонизации действий участников подготовки специалистов с высшим образованием для удовлетворения потребностей рынка труда // Экономика труда. – 2025. – № 8. – c. 1185-1204. – doi: 10.18334/et.12.8.123618.
19. Bokolo Anthony Jr. Information Flow Analysis of a Knowledge Mapping-Based System for University Alumni Collaboration: a Practical Approach // Journal of the Knowledge Economy. – 2021. – p. 756–787. – doi: 10.1007/s13132-020-00643-3.
20. Kettunen J., Barnes S.-A., Bimrose J., Brown A., Vuorinen R. Career experts’ conceptions of systems development in lifelong guidance // International Journal for Educational and Vocational Guidance. – 2025. – p. 231–249. – doi: 10.1007/s10775-023-09595-x.
21. Keshma R., Yuvaraj S., Geetha P., Grace Shalini T. Enhanced Career Guidance System: A Smart Approach to Personalized Career Planning // ICITSM-Part II 2025, April 28–29, Tiruchengode, India. – 2025. – doi: 10.4108/eai.28-4-2025.2357970.
22. Masi L.M., Apriliana I.P.A., Saba K.R., Dami Z.A. Impact of a mobile career counseling app on career decision-making self-efficacy in students’ transition to higher education // Discover Psychology. – 2025. – p. 1217. – doi: 10.1007/s44202-025-00468-8.
23. Qamhieh M., Sammaneh H., Demaidi M.N. PCRS: Personalized Career-Path Recommender System for Engineering Students // IEEE Access. – 2020. – p. 214039–214049. – doi: 10.1109/ACCESS.2020.3040338.
24. Atay S., Terzi Müftüoğlu C., Şahin M., Ceylan S. Design of a web based career counselling information system: Türkiye case // Education and Information Technologies. – 2024. – p. 20431–20458. – doi: 10.1007/s10639-024-12659-2.
25. Nadela S.D., Yin K. Application of data science in career path and employability analysis from secondary and higher education students: a systematic review // Research Square. – 2023. – doi: 10.21203/rs.3.rs-3650005/v1.
26. Zainuddin Z., Churiyah M., Rahayu W.P., Pratikto H., Halili S.H. E-portfolios as authentic assessment in pre-service teacher education: enhancing reflection, professional identity, and digital preparedness // Education and Information Technologies. – 2026. – doi: 10.1007/s10639-025-13869-y.
27. Siswipraptini P.C., Warnars H.L.H.S., Ramadhan A., Budiharto W. Personalized Career-Path Recommendation Model for Information Technology Students in Indonesia // IEEE Access. – 2024. – p. 49092–49105. – doi: 10.1109/ACCESS.2024.3381032.
28. Аналитическая записка о трудоустройстве выпускников 2024 года. [Электронный ресурс]. URL: https://www.vavt.ru/career/analytics/1776/ (дата обращения: 14.03.2026).
29. Отчёт по мониторингу трудоустройства российских выпускников РУДН 2023 года выпуска. [Электронный ресурс]. URL: https://www.rudn.ru/storage/media/page/39e571c9-2910-4510-82a7-b2ee6c134c28/gAxwuQN3520nuxGTz8Rn0yLFmDz4WbjD8bazsHmM.pdf (дата обращения: 01.03.2026).
30. Отчёт по мониторингу трудоустройства российских выпускников РУДН 2024 года выпуска. [Электронный ресурс]. URL: https://www.rudn.ru/storage/media/page/8ee2f90e-f1f2-4c84-82c6-e151c756ac3c/yA3Xisq4cqQjZonlxi2YMNsI0pOH9EwiGeecbKAK.pdf (дата обращения: 27.01.2026).
31. Теперь вы знаете, сколько раз ваше резюме показывалось в поиске. [Электронный ресурс]. URL: https://stavropol.hh.ru/article/25985 (дата обращения: 01.03.2026).
32. Умный поиск: как искусственный интеллект hh.ru подбирает вакансии к резюме. [Электронный ресурс]. URL: https://habr.com/ru/companies/hh/articles/347276/ (дата обращения: 01.03.2026).
Страница обновлена: 19.05.2026 в 14:42:05
Download PDF | Downloads: 40
The digital ecosystem for monitoring the career paths of university graduates as a tool for improving employment efficiency
Svazyan A.A., Ermakova A.N., Kondratiev N.N., Bereznitsky A.S.Journal paper
Russian Journal of Labour Economics
Volume 13, Number 3 (March 2026)
Abstract:
With the accelerating transformation of the labor market, universities need more accurate and comparable information about graduates' career paths, as one-time surveys and fragmented digital channels do not provide sustainable monitoring and make it difficult to assess the effectiveness of educational programs. The article aims to describe the digital ecosystem for monitoring the career trajectories of university graduates as a tool for improving employment efficiency. The research methodology is based on the analysis of scientific approaches to monitoring employment, system design and functional and architectural modeling of the digital ecosystem, followed by detailed user scenarios and indicators. The modular TalentSpot platform has been formed.
The platform combines academic information, career activity and interactions with employers in a single information space based on a unified digital profile and recording changes in employment status in the form of a sequence of events. The article presents the multi-level architecture of the solution, including integration with external systems, user interfaces, server processing and data storage, which allows to automatically generate analytical reports and indicators. The article examines the mechanisms of filling the ecosystem with data through the student's personal account, where the creation and updating of resumes, job search, management of responses and selection statuses, communication with the employer, automation of the initial interview using an interactive software agent, as well as confirmation of competencies through testing are implemented. The practical result is to increase the suitability of data for management analytics, reduce the complexity of monitoring, and increase the effectiveness of cooperation between the university, graduates, and employers.
Keywords: digital ecosystem, career path monitoring, graduate employment, digital profile, data analytics, interaction with employers
JEL-classification: J24, J62, I23, I28, C82
References:
Akhmedov F.K. (2023). How institutional factors influence the labor market infrastructure. Russian Journal of Labour Economics. 10 (12). 1829-1840. doi: 10.18334/et.10.12.119880.
Akhmedov F.K., Shubenkova E.V. (2024). Labor market infrastructure: typology and the impact of its elements on social and labor relations in the labor market. Russian Journal of Labour Economics. 11 (1). 11-24. doi: 10.18334/et.11.1.120139.
Antonova G.V., Mirzabalaeva F.I., Bondarchuk A.G. (2020). Problems of graduates employment in the context of the coronavirus pandemic. Russian Journal of Labor Economics. 7 (12). 1249-1268. doi: 10.18334/et.7.12.111230.
Atay S., Terzi Müftüoğlu C., Şahin M., Ceylan S. (2024). Design of a web based career counselling information system: Türkiye case Education and Information Technologies. 29 20431–20458. doi: 10.1007/s10639-024-12659-2.
Bagdasarova D. G., Brykin Yu. V., Rudnitskaya A. P., Shuldyakov A. V. (2026). Personnel placement and consolidation of state university graduates in the modern labor economics. Russian Journal of Labour Economics. 13 (1). 81-100. doi: 10.18334/et.13.1.124468.
Balashova N.V. (2022). Employment of graduates in the Irkutsk region: statistics overview. Russian Journal of Labour Economics. 9 (5). 1005-1018. doi: 10.18334/et.9.5.114639.
Belskaya E.Ya., Sholokhova I.I. (2023). Information-Digital Environment for Promoting Employment of Graduates of Engineering University. Izvestiya Samarskogo nauchnogo tsentra Rossiyskoy akademii nauk. Sotsialnye, gumanitarnye, mediko-biologicheskie nauki. 25 (1). 5-11. doi: 10.37313/2413-9645-2023-25-88-5-11.
Bokolo Anthony Jr. (2021). Information Flow Analysis of a Knowledge Mapping-Based System for University Alumni Collaboration: a Practical Approach Journal of the Knowledge Economy. 12 756–787. doi: 10.1007/s13132-020-00643-3.
Borisova A. A., Rostovtsev K. V., Dikhterenko A. S. (2023). Reproduction of labor resources: the role of the employment and career center in providing specialized employment for university graduates. Russian Journal of Labour Economics. 10 (6). 879-892. doi: 10.18334/et.10.6.117961.
Borisova A.A., Belonogov A.A. (2022). University graduates employment: changing the priorities of the search for professional realization. Russian Journal of Labor Economics. 9 (3). 675-688. doi: 10.18334/et.9.3.114327.
Dolganova O.I., Vasileva E.V., Ryabov D.A. (2022). Citizen's digital profile: a necessary and sufficient set of personal data. Russian Journal of Innovation Economics. 12 (3). 1523-1540. doi: 10.18334/vinec.12.3.116277.
Enikeeva S.D. (2021). HIGHER EDUCATION AND LABOR SPHERE IN DIGITAL ECONOMY: A NEW MECHANISM OF INTERACTION. Vestnik Moskovskogo universiteta. Seriya 6. Ekonomika. (4). 202–217. doi: 10.38050/013001052021410.
Keshma R., Yuvaraj S., Geetha P., Grace Shalini T. (2025). Enhanced Career Guidance System: A Smart Approach to Personalized Career Planning ICITSM-Part II 2025, April 28–29, Tiruchengode, India. doi: 10.4108/eai.28-4-2025.2357970.
Kettunen J., Barnes S.-A., Bimrose J., Brown A., Vuorinen R. (2025). Career experts’ conceptions of systems development in lifelong guidance International Journal for Educational and Vocational Guidance. 25 231–249. doi: 10.1007/s10775-023-09595-x.
Lopukhin A.M. (2025). Effectiveness of the Assessment of Higher Education Institutions: The Case of a University in a Single-Industry Town. Upravlenie naukoy: teoriya i praktika. 7 (1). 55-66. doi: 10.19181/smtp.2025.7.1.4.
Masi L.M., Apriliana I.P.A., Saba K.R., Dami Z.A. (2025). Impact of a mobile career counseling app on career decision-making self-efficacy in students’ transition to higher education Discover Psychology. 5 1217. doi: 10.1007/s44202-025-00468-8.
Nadela S.D., Yin K. (2023). Application of data science in career path and employability analysis from secondary and higher education students: a systematic review Research Square. doi: 10.21203/rs.3.rs-3650005/v1.
Nikulina Yu. N., Grishin K. E. (2022). The impact of the personnel partnership ecosystem on the innovative development of the region. Russian Journal of Innovation Economics. 12 (1). 551-570. doi: 10.18334/vinec.12.1.114263.
Podverbnyh O. E., Okhotkin K. G., Kukushkin S. G., Dyatlov D. V. (2023). Formation of Partnership Relations Science-Production-Education in Modern Conditions: Organizational and Economic Aspect. Creative Economy. 17 (8). 2839-2858. doi: 10.18334/ce.17.8.118771.
Qamhieh M., Sammaneh H., Demaidi M.N. (2020). PCRS: Personalized Career-Path Recommender System for Engineering Students IEEE Access. 8 214039–214049. doi: 10.1109/ACCESS.2020.3040338.
Serbina N.V. (2021). The problem of university graduates employment: career competence as a condition for their adaptation to the labour market. Russian Journal of Labor Economics. 8 (12). 1501-1512. doi: 10.18334/et.8.12.113977.
Siswipraptini P.C., Warnars H.L.H.S., Ramadhan A., Budiharto W. (2024). Personalized Career-Path Recommendation Model for Information Technology Students in Indonesia IEEE Access. 12 49092–49105. doi: 10.1109/ACCESS.2024.3381032.
Stolyarova A.N., Petrosyan A.D., Botasheva L.S., Terskov D.A. (2024). Organization of Employment and Career Centers in Universities as a Factor in Ensuring Personnel Security. Vestnik Rossiyskoy akademii estestvennyh nauk. (4). 28–38. doi: 10.52531/1682-1696-2024-24-4-28-38.
Sysoeva E.A., Maltseva I.F. (2024). The Algorithm of Effective Communication Ties Between HR Departments of Industrial Companies and the University. Russian Journal of Industrial Economics. 17 (1). 50–58. doi: 10.17073/2072-1633-2024-1-1230.
Tonkikh N.V., Kvashnina K.V., Kataev V.A. (2022). Employment and labour digitalization: intensity evaluation. Russian Journal of Labor Economics. 9 (7). 1167–1180. doi: 10.18334/et.9.7.114974.
Umnov V. A. (2025). The problems of harmonizing the actions of participants in the training of specialists with higher education to meet the needs of the labor market. Russian Journal of Labour Economics. 12 (8). 1185-1204. doi: 10.18334/et.12.8.123618.
Zainuddin Z., Churiyah M., Rahayu W.P., Pratikto H., Halili S.H. (2026). E-portfolios as authentic assessment in pre-service teacher education: enhancing reflection, professional identity, and digital preparedness Education and Information Technologies. doi: 10.1007/s10639-025-13869-y.
